巫师3狂猎MOD冲突怎么办
巫师3狂猎 解决MOD冲突图文说明 巫师3MOD冲突怎么办
《 巫师3狂猎》是许多玩家的热爱,遇到问题是很多玩家的烦恼,下面就为大家带来了《巫师3狂猎》怎么解决MOD冲突。
声明:此两个方法主要为新手向,用来解决普遍的冲突问题,未必能解决所有冲突问题
现在mod愈来愈多,冲突问题也随之而起,但吧里却没有相应的教程,所以就写起来了
方法主要有两个
1. Script Merger
2. 自己手动合成脚本
1. Script Merger

这个是N网上一个十分方便的工具,假设你的冲突问题不大,按一两下就基本上能解决问题
http://www.nexusmods.com/witcher3/mods/484/?
(希望大家能尽量在N网上下载,主要对mod作者的尊重,所以不分流了)
每次安装好mod后,打开这个软件就能自动检测冲突
1. 首先在mod上方连结好游戏的位置,例如steam的普遍是: C:Program Files(x86)SteamsteamappscommonThe Witcher 3
2. 如图中一样,把有冲突问题的那一组mod打剔,然后按Merge Selected Script

如果顺利的话,就会显示所以冲突问题都解决了,未解决的冲突问题(Nr of unsolved conflicts)也会显示为0,最后那组mod会出现在Merged Scripts中,如图



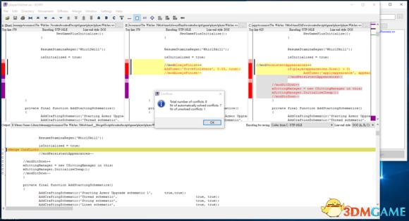
如果不顺利的话,会有以下介面出现

好了,要解决以下情况,先来解释一下介面

A是游戏预设脚本,B是有冲突问题的mod1,C是有冲突问题的mod2,output是你会输出的脚本
脚本mod基本上是在预设脚本上写上额外代码
所以你们看到有些代码相同,有些则不是
圈1是储存,合成了脚本后按一下就行了
圈2是接下来会用的功能
以这个冲突问题为例子,大家看到在C和B那里有几行被高亮的代码,那就是有冲突问题的代码,解决方法如下
1. 在output那按一下游标,在之上(先检查位置是否对,沿用我的例子,isInitialized = true; 这行代码应该在游标之上,而//modPersistentAppearances--应该在游标之下,只需要比较ABC的脚本就能知道)
2. 在圈2按一下B来貼上B区有冲突问题的代码在Output中
3. 在圈2按一下C来貼上C区有冲突问题的代码在Output中
然后大家就能在output那看到同时有B区和C区被高亮的代码
如果不只一个冲突,按一下如下图所示的那个图示,就能直接到下一个冲突问题的所在地

最后储存,关闭,如果没有逻辑错误,开游戏的时候mod就能生效
如果有逻辑错误
方法二:自己手动合成脚本
理论上Script Merger 上也能自行改代码,但却有各种限制,又有一些自动化引起的错误,所以自行合成脚本的效率更高
假设两个mod都是修改playerWitcher.ws的
1. 用记事本打开两个mod (以下以mod1为第一个mod,mod2为第二个mod)
由于modder通常也很贴心,他们会在自己加上的代码前写上注解,如modPersistentAppearances 以//modPersistentAppearances++ 来标记,mod3DQuestMarkers用//---=== mod3DQuestMarkers ===--- 来标记, 总之有// 开头的代码就是注解
2. 以mod1为底层mod(即是放在游戏档案的mod),比较两个mod的代码,在mod1上加上mod2有(和写上其注解的)但mod1没有的代码
(原理就是把mod2的代码结合在mod1中)
3. 储存,关闭,游戏的时候mod就能生效
例子mod: modSitDown + modPersistentAppearances)(modSitDown为底层mod,影片的左方,modPersistentAppearances为右方):
如果这样也开不到,那这两个mod就有着根本上的冲突,毕竟这些代码我也不是完全看得懂,解决方法就剩下自行钻研代码的冲突,或在N网上那个mod的页面发问,看看有没有玩家或原作者解决你的问题。
点击进入3DMGAME《巫师3 :狂猎》游戏论坛专区







