数据库设计工具软件有哪些(连网络大神都用过的五款软件)
数据库的设计主要是针对一个特定的个环境,为了能够满足有效的数据存储和处理等要求,需要构造最优的数据库模式来建立数据库及其对应系统。数据库设计时根据用户的需求,在特定的数据库管理系统上设计和建立数据库的过程,是软件系统开发过程中的关键技术之一。在数据库领域内,通常把使用数据库的各类系统统称为数据库应用系统。
数据库设计的目的是把软件系统中大量的数据按一定的模型组织起来,以实现方便、及时地存储、维护和检索等功能,是软件系统开发和建设的关键和重要组成部分之一,因此数据库设计往往比较复杂,最佳设计不可能一蹴而就,需要一种“反复探寻,逐步求精”的过程。
数据库的设计离不开数据库工具的使用,所以我给大家推荐五款优秀好用的数据库设计软件吧。
1、数据库设计工具——思迈特软件Smartbi
Smartbi能打通各类数据源,丰富的数据连接能力能够从各种数据源中抓取数据进行分析,除了支持大家常用的oracle、sqlserver、mysql等关系型数据库,各种主流大数据库、非关系型数据库、多维数据库、本地文件如:excel、txt、csv。另外还支持自定义编写接口的java数据源。
Smartbi为用户提供了强大而灵活的数据获取能力,一方面继承了需要掌握sql和存储过程等倾向于技术人员的传统数据集,如有:SQL数据集、原生SQL数据集、Java数据集、存储过程数据集、多维数据集。另外也具备可视化界面让业务人员也能实现数据准备,如:自助数据集、透视分析数据集、即席查询数据集、可视化查询数据集。

2、数据库设计工具——DbVisualizer
DbVisualizer集成了一个易用的界面。用户可以用它来浏览复杂的架构和编辑数据。使用户可以管理数据库服务器的实例、整体安全性、以及会话存储。此外,用户还可以计划和执行各种针对Oracle、MySQL、PostgreSQL和SQL Server的操作。

3、数据库设计工具——Vertabelo
作为一款在线的数据库设计工具,团队成员既可以通过Vertabelo轻松地在项目上开展协作,也可以通过电子邮件与团队成员共享访问的各种权限。目前,Vertabelo提供三种不同的访问级别:所有者、编辑者和查看者。

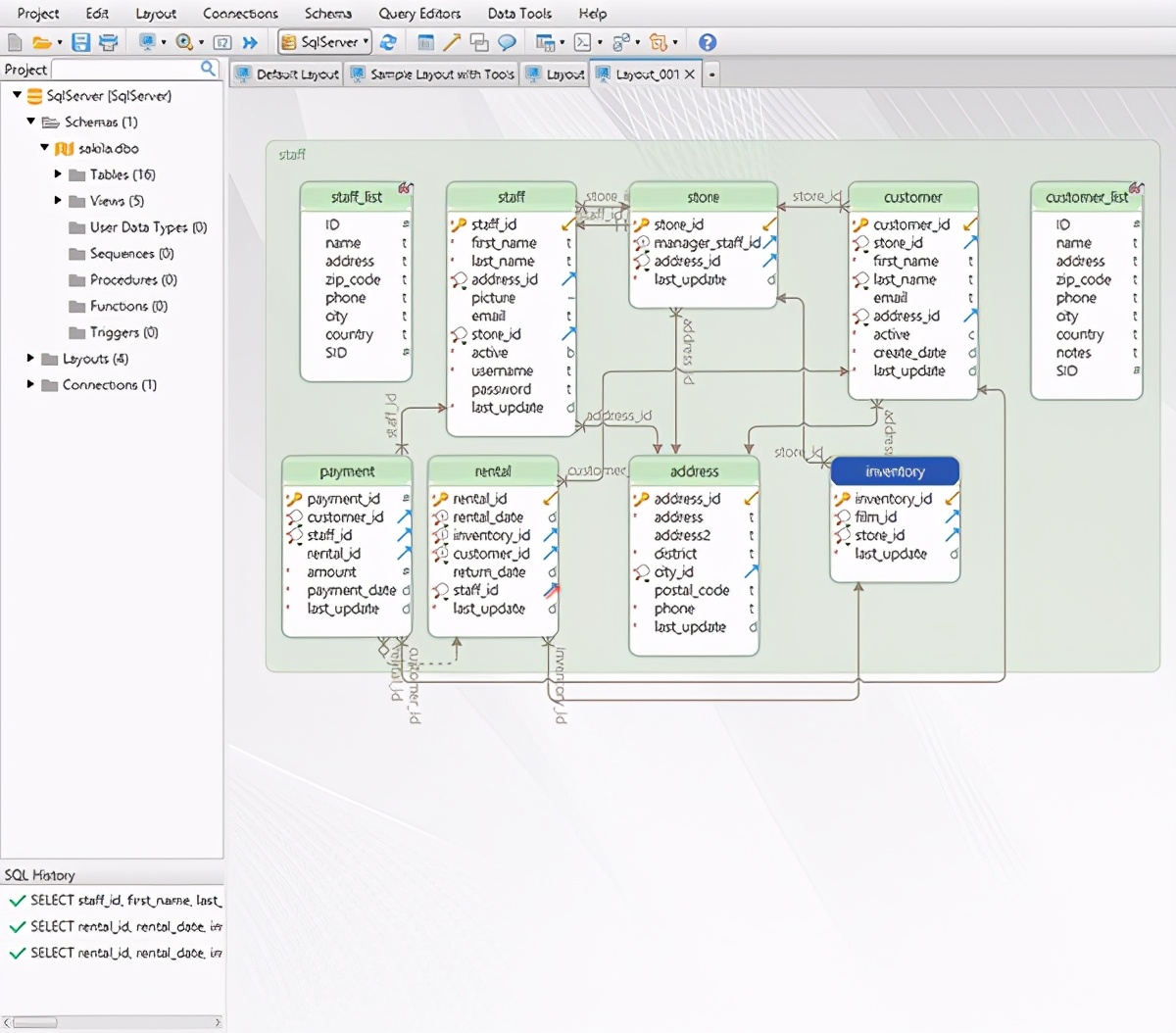
4、数据库设计工具——DbSchema
DbSchema具有友好的用户界面,可简化数据库的设计。它能够为管理大型数据库提供友好的界面布局,以便用户更专注于数据库的特定功能。
如下图所示,DbSchema界面能够让用户自由地浏览各种视图,在布局中拖放表格,或通过双击的方式来编辑表格中的数据。

5、数据库设计工具——Toad Data Modeler
作为一款数据库建模工具,Toad Data Modeler使用到了自动化且直观的工作流程,并且内置了专业的知识库。随着时间的推移,Toad建立了一个大型开发者社区,并成为了广受欢迎的数据库方案。Toad集成了一套用户界面,它可以帮助用户更好地了解现有的数据库和对应的表之间的关系,进而创建各种逻辑和物理的数据模型。








